New

The Environmental Atlas maps are available in the new Map Application

Impervious Soil Coverage (Sealing of Soil Surface) 2005

Methodology

The Berlin University of Technology’s Institute for Landscape Architecture and Environmental Planning, in cooperation with the Geographical Institute of the Humboldt University of Berlin and the company Digitale Dienste Berlin were contracted to design and implement a hybrid mapping procedure, with the goal of developing a homogeneous city-wide database which would be current and precise enough to ascertain the impervious coverage situation and provide a means for changing it. After evaluation of a test area, the procedure was developed further and applied to the entire municipal area of Berlin. The evaluation procedure is based on the use of ALK (Automated Map of Properties) data for impervious built-up sections, and on the analysis of high-resolution multi-spectral satellite-image data for the impervious non-built-up sections.

The development of the procedure was carried out with a SPOT5 scene. Relevant information from the Environmental Atlas, the Urban and Environmental Information System (ISU) and the Berlin Water Works (BWB data) are incorporated into the classification process. The ISU statistical blocks serve as reference surfaces.

The mapping procedure consists of three evaluation steps:

  • Mapping of impervious built-up sections,
  • Mapping of impervious non-built-up sections,
  • Ascertainment of the degree of impervious coverage.

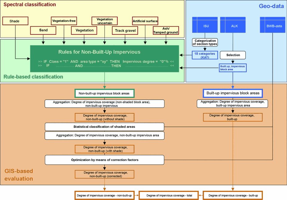
The mapping of impervious coverage concentrates on the areas of the statistical blocks; transportation routes and bodies of water are not considered. The following illustration shows the use of the various data from the agencies and from geo and satellite image data in the Berlin mapping procedure for impervious sections.

The complete Final Report of the Study on the mapping of impervious coverage can be downloaded from the chapter Literature as a PDF file (in german).

Fig. 2: Diagram of the hybrid mapping method

Fig. 2: Diagram of the hybrid mapping method

Mapping of Built-Up Impervious Sections

The delimitation of the built-up impervious sections was carried out exclusively on the basis of ALK data. Their integration into the mapping process constituted the first component of the hybrid method approach. For these sections, no evaluation has been carried out via satellite-image data.

With regard to the mapping precision of the built-up impervious sections, the familiar problems with regard to the topicality of ALK data must be considered. Particularly buildings on industrial and commercial areas as well as summer houses in allotment-garden areas are frequently missed, partially or entirely. In the future, there is a good chance that the data base can be completed.

Mapping of Impervious Non-Built-Up Sections

For the mapping of the impervious non-built-up sections, a classification approach was used in which satellite-image data (SPOT5) and geo-data (ALK, ISU) were incorporated and combined. The method took into account the following requirements:

  • Mapping of the entire municipal area,
  • Low expenditure of time and effort for the pre-processing of the satellite-image data:
    • use of geo-coded, system corrected data,
    • coverage of the municipal area with as few scenes as possible,
  • Low expenditure of time for the analysis of the satellite-image and geo-data,
  • Restriction of use of terrestrial photos, or controls to ensure they be kept to a minimum,
  • Flexible sensor and scene selection,
  • Realization of a high degree of automation,
  • Integration of the mapping results into the ISU.

The satellite-image evaluation consists of the following five major evaluation focuses.

Categorization of Section Types Relevant for Remote Sensing

To improve the mapping results, a categorization of ISU section types according to the remote-sensing-relevant criteria building height, vegetation height, reflection quality, heterogeneity and relief, as well as the average degrees of impervious coverage (2001) was carried out. This permitted spatially separate segment classification, and optimized choice of methodology. Eighteen categories were defined (Table 2).

Tab. 2: Remote-Sensing-Relevant Section-Type Categories

Tab. 2: Remote-Sensing-Relevant Section-Type Categories

h6. *) according to Environmental Atlas data as of 2001

Spectral Classification of Non-Built-Up Areas

The satellite-based remote-sensing data were further processed by means of a machine-based, automatic classification procedure.

First, the degree of vegetation coverage of non-built-up areas was ascertained via the Normalized Differenced Vegetation Index (NDVI). This index is based on the fact that healthy vegetation reflects relatively little radiation in the visible spectral range (wavelengths of approx. 400 to 700 nm) and relatively much more in the subsequent near infrared range (wavelengths of approx. 700 to 1300 nm). In the near-infrared range, this reflection is strongly correlated with the vitality of a plant: the greater the vitality, the higher the increase of the reflection coefficient in this spectral range. Other surface materials, such as soil, rock or even dead vegetation, show no such distinctive difference in reflection coefficient for these two ranges. This fact can thus serve on the one hand to distinguish areas covered with vegetation from bare areas, and also to obtain information on photosynthetic activity, vitality and density of vegetation cover. This standardization yields a range of values between -1 and +1, where “an area containing a dense vegetation canopy will tend to positive values (say 0.3 to 0.8)” (Wikipedia 2007).

Particularly relevant surface materials, such as sand, ash and tamped soil, railway-track gravel and artificial surfacing, as well as shaded areas, which are frequently evaluated faultily, must continue to be examined with special care.

Fig. 3 shows the spectral classification procedure, which consists of 6 partial evaluations.

Fig. 3: Diagram of the Spectral Classification of Non-Built-Up Sections

Fig. 3: Diagram of the Spectral Classification of Non-Built-Up Sections

The degrees of impervious coverage are obtained step-by-step from the degrees of vegetation coverage per pixel ascertained. The method is based on the following assumptions:

  • There is a linear connection between NDVI and degree of vegetation coverage: the higher the NDVI value, the more vital vegetation will be present.
  • There is a high negative correlation between degree of vegetation coverage and degree of impervious coverage.

Vegetation-free spaces (degree of vegetation: 0%) are reflected by low to very low index values. More detailed distinctions between impervious and pervious sections are not possible via NDVI.

Areas completely covered by green vegetation, such as forests or grasslands (degree of vegetation: 100%) are largely reflected by high to very high index values. These areas were classified as pervious.

The problem of the local coverage of impervious areas by treetops is not soluble via the evaluation of satellite-image data. To correct for this “error,” context-related correction factors were ascertained and used, with the aid of ISU data. The ascertainment and distinction process of the graduations of degrees of vegetation coverage (degree of vegetation coverage: > 0% and < 100 %) was methodologically demanding. Medium index values predominated. The fact that identical index values could result from different signature mixtures had to be taken into account.

The present procedural development made use of these differences: NDVI values which indicate partial vegetation coverage of sections (vegetation degree > 0 %) were considered in a differentiated manner, and assigned to different degrees of impervious coverage in the rule-based classification system, depending on section type or section-type category.

Based on this approach, 12 NDVI categories were established (cf. Table 3).

In the future, it is to be possible to evaluated track gravel differently depending on the use of the data on impervious coverage. In some contexts, it is considered impervious, for others, they will be assigned to the “pervious sections” category. Therefore, they were classed separately within rail yards. A “track gravel” category was created, which can be assigned optionally to either of the two impervious coverage categories.

The spatial proximity of the materials iron, gravel and in some cases the wood of the rail ties yielded a largely characteristic reflection of track gravel. Here, ascertainment was more difficult, due to a category-typical spectral heterogeneity. Particularly distinction from such impervious surfaces as streets was not always possible for certain. To avoid mis-mapping, the mapping of track gravel was carried out exclusively within the section-type categories “Railyards without Track Beds” and “Track Beds.” Moreover, the K5 route network was used, which made it possible to detect tracks covered by treetops as well.

The corrected classification components were brought together into a pixel based data set, which formed the basis for the subsequent rule-based classification system. The mapped sand, artificial-surface and track-gravel sections were aggregated with the impervious built-up building sections from the ALK to form a classified combined-block section. The category “shaded” remained separated from the other categories.

Rule-Based Classification

Under rule-based classification, the results of spectral classification are combined with ISU data (section types) to yield degrees of impervious coverage derived at the pixel level. Figure 4 shows a schematic overview.

Fig. 4: Diagram of rule-based classification

Fig. 4: Diagram of rule-based classification

The classes and the NDVI categories were then assigned to degrees of impervious coverage. A reliable delimitation of completely vegetation-free and completely vegetation-covered areas was achieved in the NDVI categories 1 and 12 (lowest or highest NDVI values, respectively). Corresponding threshold values were derived automatically by means of reference sections.

  • NDVI Category 12 “Vegetation – Certain:” Under the rules, such sections were classified as 0 % impervious. This applied to all section-type categories.
  • NDVI Category 1 “Vegetation-Free – Certain:” Vegetation-free spaces were only considered to be 100 % impervious once they had been determined to not be neither “Sand” nor “Track Gravel.”

The range of values between these NDVI limits is broken down via interval scaling into 10 additional NDVI categories of “Vegetation – Uncertain.” In order to obtain a reliable assignment of degrees of vegetation and impervious coverage, they had to be interpreted differently, by section-type category or section type. Thus, a total of 3 assignment variants were established (Table 3). For each NDVI and impervious coverage category, the mean percentage value (5 %, 15 %, …, 95 %) was established as the conversion factor.

Recommendations from the concept study, the evaluation results of Haag 2006 and findings from aerial image interpretations and terrain inspections were incorporated. Also, results from the procedural validation process (cf. Validation) were taken into account for the iterative process optimization.

Tab. 3: Assignment variants: Degree of vegetation – Degree of impervious coverage

Tab. 3: Assignment variants: Degree of vegetation – Degree of impervious coverage

The assignment variants were oriented toward certain section types, which are characterized by the spatial interconnection and the proximity of certain surface materials and types of buildings.

  • Assignment Variant A: Vegetation and pervious vegetation-free sections.
    The intermediate stages of the degrees of vegetation coverage (5% – 95%) were interpreted as mixed signatures of vegetation and other pervious surface types. The corresponding sections were therefore classified as pervious.
    Examples: Fallow areas, Forest, Farmland.
  • Assignment Variant B: Vegetation and impervious vegetation-free sections.
    The characteristic surface materials suggest a low share of vegetation-free pervious sections. Intermediate stages of the degrees of vegetation were therefore interpreted as mixed signatures of vegetation and impervious surfaces. The gradual increase in degree of vegetation per category thus corresponded to an adequate drop in degree of impervious coverage.
    Examples: Allotment gardens, traffic areas, block-edge buildings.
  • Assignment Variant C: Vegetation and impervious vegetation-free sections – block type “Airports”.
    A variety of impervious surfaces characterized this block type. Some materials, such as concrete, showed strong spectral coincidences with sand and open soil. Such blocks indicate runways, parking areas etc. Within the airport area; green spaces were largely delimited as separate blocks. To achieve certain separation, it has proved useful to classify sections with low degrees of vegetation as completely impervious (NDVI categories 2 through 6).

At the same time, the result of the rule-based classification system of the non-built-up blocks corresponded to the final result of the satellite-image classification process. The category non-built-up impervious sections has been described in the classification with the 12 impervious coverage-degree categories, a Shade class and a Track-Gravel class.

Fig. 5 shows the result of the satellite-image evaluation and the mapping results of the built-up impervious sections. Both data sets were brought together, and in conclusion, the degrees of impervious coverage were calculated (cf. Calculation of the Degrees of Impervious Coverage).

Fig. 5: Result of rule-based classification

Fig. 5: Result of rule-based classification

Calculation of Degrees of Impervious Coverage

The goal of the impervious-coverage mapping process was the derivation of the degrees of impervious coverage at block level. The absolute and relative section information was calculated. Three degrees of impervious coverage (IC) were distinguished:

  • IC “Built-up impervious sections” (calculated from the Automated Map of Properties/ ALK data),
  • IC “Non-built-up impervious sections (calculated from satellite data),
  • IC Total (sum of the above).

For the calculations, the results of the pixel-based satellite-image classification were collated with the areas from the block map ISU 5.

First, a summation by impervious coverage class and block areas was carried out. Thus, the grid data of the classification system was no longer necessary for further analyses.

There were thus 15 section-referenced statements in sq. m. for each block and block segment:

  • Built-up areas (from the ALK)
  • 12 categories of degrees of impervious coverage – for non-built-up areas (corresponding to the NDVI categories)
  • Track-gravel areas (optionally either 0 % or 100 % impervious), and
  • Shaded area (unclassified).

For the further improvement in the mapping results the following additional calculations were carried out.

Optional Assignment of an Impervious-Coverage Value to Track-Gravel Areas

The class “Track Gravel” has been maintained as a data field of its own, and can optionally be included in the calculations either as an impervious non-built-up (100 %) or pervious built-up area (0 %). This ensures the different evaluation of gravel according to the respective question at issue. In the result map shown, track gravel is considered 100 % impervious.

Classification of Shaded Areas

Shaded areas have been assigned impervious-coverage values at block level in a follow-up classification procedure using ISU data or BWB data. The shaded areas were evaluated depending on section type. For section types with predominantly residential use and adequate BWB data, the latter were used for the classification of the shaded areas. For all other section types, shaded areas were classified in accordance with their block-specific surroundings.

Evaluation of Built-Up and Non-Built-Up Impervious Sections in the Category “Allotment Gardens”

For the category “Allotment Gardens,” the data on impervious soil coverage usually showed only the overall degree of impervious coverage. Since the ALK hardly mapped any summer houses or cottages, the non-built-up impervious areas could only seldom be distinguished from the built-up impervious areas. Therefore, the degree of impervious coverage was ascertained almost entirely via satellite-image evaluation.

For this impervious-coverage map, the differentiation between built-up and non-built-up areas was carried out with the help of average values from the Urban Development Department, Section IC, Allotment Gardens. A degree of impervious coverage for built-up areas of 9.6 % for West Berlin and 8.6 % for East Berlin was assumed.

Introduction of Correction Factors

For the further improvement in the mapping results, so-called correction factors were introduced. The BWB data on impervious soil coverage was used for this purpose. The principle of section-type-referenced corrections is based on the following well-founded assumptions:

  • the BWB data are still largely up-to-date at the time of processing,
  • the BWB data are adequately precise, due to the ascertainment methods (terrestrial inspection, aerial-image interpretation, building-owner information),
  • the one-time calculation of correction factors makes them transferable to future evaluations, since they describe systematic trends in a city-wide comparison.

Due to topicality, overlap problems, differing definitions of impervious coverage, and gaps in impervious coverage ascertainment of some types by the BWB, correction factors could be calculated only for 6 section types (cf. Table 4).

The calculation of the correction factors was carried out on the basis of the non-built-up impervious areas. First, the sum of non-built-up impervious area was calculated for each selected section type from the BWB data and the classification result. If there was a rectified systematic over or underestimate of the impervious coverage degree, the ratio was incorporated into the system as the correction factor.

Tab. 4: Correction factor by section type

Tab. 4: Correction factor by section type

Validation of the Satellite-Data Evaluation

A validation method was carried out within the context of the project, the results of which had already been taken into account during the development of the procedure. It quantified the general sensitivity and reproducibility of the procedure in case of transfer to other data sets and ascertainment times.

Two SPOT5 scenes were used for the validation process. The basic development of the procedure, including the calculation of the result, was carried out with the data from a scene from 2005. This procedure was applied to a scene from 2006, adaptations of the method carried out, and cross-scene sensitivity and reproducibility were examined and assessed.

Results and their Effects on the Hybrid Procedure

The basic data for the selection of the validation scene were purposely selected as highly contrary to those of the work scene, to maintain a high degree of external influences. Nevertheless, a good level of agreement of degrees of impervious coverage was ascertained for the reference block areas between the two points in times. The developed methodology is thus well suited for extrapolations of the impervious coverage mapping procedure.

The low number of absolute inaccuracies are of a procedure-specific nature, and are “transferred” for application to alternative points in times. Relative agreement is accordingly very good.

A confrontation of NDVI values for reference areas of both SPOT5 scenes clearly showed the affect of phenology. Compared with the ascertainment time in June 2006, the generally higher photosynthetic activity in August 2005 resulted in higher NDVI values.

After calibration of the NDVI values and their transfer to NDVI categories, a clear improvement in agreement could be obtained for both years. Thus, the phenological effect was largely compensated for by the use of the section-type categories.

The information gained on the reproducibility of the analysis, and on the spatial and temporal stability, can be used to update the impervious coverage map (monitoring). Of particular significance for the time of ascertainment was the affect of the position of the sun on the overall area affected by shade, and by the effect of the vegetation situation.

The result is that a period from the beginning of June to the end of July is recognized as preferable, in order on the one hand to minimize the shaded proportion of the graphical data and at the same time to be able to depict the vitality maximum of the vegetation.

Precision of the Results

After conclusion of the mapping process, an extensive precision analysis of the degrees of impervious coverage ascertained was carried out. The mapping of the non-built-up impervious areas was verified in a sample method by means of aerial-image analysis. The mapping of the impervious built-up areas was evaluated for how up-to-date the data used from the Automated Map of Properties (ALK) were, as well as for their section-type-specific completeness. The results of the partial mapping processes concluded with in an analysis of the overall mapping at the level of section types.

Mapping of Non-Built-Up Impervious Areas

The verification process concentrated on the precision analysis of the non-built-up block areas mapped by satellite remote sensing. Statistical statements were ascertained both for the level of section-type categories, and for the level of section types. As a basis for the derivation of independent verification data, digital aerial-image material (2004) was consulted.

For the entire urban area, verification areas were taken at random and evaluated via an aerial-image-supported systematic random-sample grid. Various analysis and evaluation methods were used for comparison of the mapping and verification data.

The recording precision of the non-built-up impervious areas depends to a large degree on section type. Approximately half of the section types show a high to very high absolute precision (> 90 %) rate (cf. Table 6).

The deviations and precisions for the various residential building types are very heterogeneous (very low to very high precision rates), and depend to a large degree on the use of the BWB data (shade evaluation, correction factors).

Section types for which no block-specific shade evaluation could be carried out by means of the BWB data are notable for very high absolute deviations, and thus low precision rates. One major reason for mis-mapping is the frequently very small-scale proximity of dwellings and garages with surrounding non-built-up areas.

A closer analysis of section types shows that while particularly those section types with a low mean degree of impervious coverage of non-built-up areas show very low deviations of percentage values (very high precision), they on the other hand show very high deviations in proportion to the degree of impervious coverage. This includes particularly the section types “Forest” (55), “Farmland” (56), “Fallow Areas” (57) and “Railyards without Track Beds” (92) and “Track Beds (exclusive)” (99). Nevertheless, the impervious coverage tendency is reflected fairly precisely by the maps in these largely very extensive block areas.

Section types in which parking lots predominate show high to very high absolute deviations. Parking lots are especially often included in the section types “Camp Sites” (58) and “Water Sports” (15), as well as in the public-utilities types. The area under the trees is usually overshadowed here, so that the degree of impervious coverage is underestimated.

Mapping of Built-Up Impervious Areas

For the recording of the impervious built-up areas, building data from the ALK were used exclusively. In view of how highly up-to-date they were, the ascertainment precision of the impervious built-up areas was generally assumed to be 99 % for those section types which were covered completely by ALK data.

For the section types “Rail Yards without Track Beds “ (92) and “Track Beds (exclusive)” (99) there was only fragmentary ALK information or none at all available, so that no precision assessment of the mapping results was undertaken for these areas, as was also the case for “Allotment Gardens” (section types 34, 35 & 37) for the built-up share of which a general area-wide value was assumed.

Area Weighting and Overall Precision

Since the ascertainment precision for the impervious built-up areas of most section types, 99 %, is very high, while that of non-built-up impervious areas depends on their section type and varies between 75 % and 98 %, the precision for impervious coverage generally lies between these values, and, to be specific, depends on the relationship between built-up and non-built-up impervious areas (cf. Table 6). An overview of the overall precision is shown in the last three columns of Table 6.

A four-step evaluation plan was used to evaluate the precision levels obtained. The distinction by “very low deviation” (very high precision), “low deviation” (high to medium precision), “high deviation” (low precision) and “very high deviation” (very low precision) took the spatial-geometric possibilities and the limits of the satellite sensors used (resolution: 10 m x 10 m) into account.

The evaluation of the precision was carried out by means of the so-called absolute root mean squared error (RMSE) of the degrees of impervious coverage (in % of the respective areas). This does not show the deviation of the mapping results from the verification value, which could be described via the relative RMSE of the impervious area (in sq. m), where the mapping result is placed in relation to the verification result (100 %), regardless of the size of the reference area.

Example: a mapped impervious coverage area of 1 hectare with a verification value of 1.5 hectares yields a difference of 0.5 hectares, for a relative RMSE of approx. 33 %. For the absolute RMSE, the same difference is referred to the block area: for a smaller block area of 10 hectares, an absolute RMSE of 5 % is obtained; for a larger block area of 20 hectares, it is 2.5 %.

Thus, in the context of the precision consideration, the following aspects have to be taken into account:

  • If only the absolute RMSE is considered, the mapping of small impervious-coverage areas in very large block areas may yield an overly positive assessment.
  • If only the relative RMSE is considered, the absolute area size remains undifferentiated, so that even slight differences between areas already describe extremely large errors, although in most cases, the impervious coverage characteristics will have been correctly recognized.

The Results of Precision Investigation

With the mapping method used, the overall result of the precision assessment of the degree of impervious coverage of Berlin was ascertained with a mean precision rate of approx. 95%.

An overview of the precision levels (cf. Table 6) shows that very densely built-up section types are necessarily mapped with high or very high precision levels, due to their ALK integration (>90 %). Altogether, precision levels of over 90 % are achieved for 49 of the 62 section types.

As expected, lower precision levels are primarily obtained for section types whose overall degree of impervious coverage mainly results from non-built-up areas. For ten section types, the mean precision levels are between 85 % and 90 %.

Very low precision levels were ascertained for three section types (less than 85 %). These were “Camp Sites” (58), “Parking Lots” (91) and “Other Traffic Areas” (94), and their results are due to the insufficient ascertainment of their non-built-up impervious areas. Since the blocks of these section types cover a total area of only approx. 374 hectares citywide, these errors are acceptable.

The overall picture of precision is that in the new hybrid-procedure approach integrating the use of both geo-data and satellite data, the respective advantages of these two information sources are combined.

On the one hand, the built-up areas are as a rule mapped very precisely by means of ALK. On the other, the regular combination of high-resolution satellite-image data with geo-data, the non-built-up impervious areas are ascertained with high precision in most section types.

The tendency to underestimate the degree of impervious coverage of non-built-up impervious areas is also a factor in the calculation of the overall degree of impervious coverage, and is methodologically inherent. Once this procedure has been used widely in the context of monitoring, this effect will be equalized, so that statements concerning changes will become possible at block level.

Adoption of the Surface Types from 2001

The surface types of the non-built-up impervious block segments (walkways, courtyard areas etc.) were grouped into four surface-type classes, from concrete to grass pavers. Their respective distribution was investigated via selected test areas, and the results transferred to all areas of the same section type. The type-specific surface type distribution was not updated for the current map, but is based on a survey from 1988 (AGU Arbeitsgemeinschaft Umweltplanung 1988). The surface types are not shown on the map; however, they can be shown via the factual data display by block area.

Tab. 5: Impervious coverage classes in non-built-up impervious areas

Tab. 5: Impervious coverage classes in non-built-up impervious areas

Contact

Leilah Haag